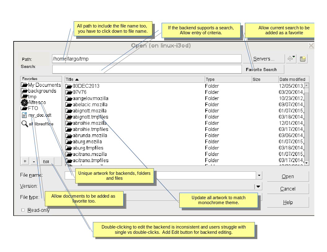
First rough mockup
pickermockup.png (image/png), 123.51 KB, created by Dave Richards on 2015-01-07 20:45:33 UTC
(hide)
 
Creator: Dave Richards
Created: 2015-01-07 20:45:33 UTC
Size: 123.51 KB
Actions: View
Attachments on bug 88180: 111930

Use of freedesktop.org services, including Bugzilla, is subject to our Code of Conduct. How we collect and use information is described in our Privacy Policy.